Kettle详细教程
一、什么是kettle
1.1 简介
Kettle 是一款国外开源(免费:受欢迎)的 ETL 工具,纯 Java 编写(Java 开发很好的集成),可以在 windows、Linux、Unix 上运行(Linux 服务器流行时代下,Kettle 更加受欢迎),数据抽取高效稳定(更更加受欢迎)。Kettle 中文名俗称“水壶”,开发目的是将各种数据放到一个水壶中,然后经过各种处理加工,以特定的格式流出。学会使用此工具进行数据转换、同步**,能够解决实际工作中遇到的迁移和业务各种实际工作内容**。
Kettle是一款开源的ETL工具,纯java编写,可以在Window、Linux、Unix上运行,绿色无需安装,数据抽取高效稳定。
ETL,是英文Extract-Transform-Load的缩写,用来描述将数据从来源端经过抽取(extract)、转换(transform)、加载(load)至目的端的过程。
kettle 的中文含义是水壶,数据从一端输入,从另外一端输出

1.2 kettle应用场景
1.2.1 数据抽取分类
数据抽取分为离线抽取和实时抽取。
离线抽取,应用场景是对短时间内的更新不敏感,只关心一段时间后的最终状态,一般是固定周期定时抽取。抽取方法,可以采用快照的方式,对整个表做全表快照;或者是采用基于时间字段的增量抽取,但是需要对这个字段的更新场景非常了解,一般采用定时批量的方式。
实时抽取,通常的应用场景是对数据的最新状态非常敏感,当有新数据插入或者旧数据更新时,需要及时抽取。抽取方法有很多,其中常用的一种是基于消费数据库binlog/logminer的方式,如阿里开源的canal、cdc-oracle 等。
1.2.2 应用场景
应用A、应用B是两个生成环境跑的服务,应用C是一个新服务,依赖应用A和应用B的数据,但是应用A和应用B不提供接口对接,且应用C的表结构和应用A、应用B完全不一样。这里就涉及到异构数据的同步问题了,需要借助ETL工具解决,kettle便是ETL工具之一。
离线抽取

实时抽取

二、kettle下载和安装
2.1 下载
官网:官网地址,可以根据kettle的官方文档进行学习
下载地址:[各版本下载链接](https://sourceforge.net/projects/pentaho/files/Data Integration/)

2.2 安装
安装 jdk,版本建议1.8及以上。
下载kettle压缩包,因kettle为绿色软件,解压缩到任意本地路径即可。
运行Spoon.bat/spoon.sh,启动图形化界面工具,就可以直接使用了。
另外若要连接数据库mysql或者oracle,需要把相应的jar放到lib下面。

2.2.1 Spoon.sh 启动命令:
#1.创建sh文件,
sudo touch Spoon.sh
#2.输入如下命令
sh softwore/kettle/data-integration/Spoon.sh
#3.给sh文件授权
sudo chmod -R 777 Spoon.sh
#4.使用命令查看 Spoon.sh 变绿色就可以使用命令启动类2.2.2 Spoon.bat 启动命令:
#1.使用 windows 的 dos 命令在桌面上创建一个 bat 文件
@echo off
echo now run the Spoon.bat
#2.Spoon 解压的路径
call D:\softwore\kettle\data-integration\Spoon.bat
echo over

三、kettle架构图
3.1 kettle架构图

3.2 架构说明
最底层的是kettle的核心引擎层,相关的jar在lib目录下。
中间是开发层,在开发阶段我们接触最多的就是通过spoon进行开发,通过Spoon.bat或者spoon.sh即可启动客户端,开发文件调试之前要先保存,开发阶段可以选择保存到本地,保存之后的文件后缀名有两种:转换文件后缀名是ktr,job文件后缀名是kjb。部署测试或者生产环境时可以将本地开发文件导入到数据库仓库,后续会单独讲解如何导入仓库。
一般的同构或者异构数据同步通过默认的组件即可,若组件不能满足要求,可以自研kettle组件或者通过客户端里面的组件市场进行下载。
通过spoon研发好的kettle文件,部署到测试环境之后,可以通过命令行工具(pan/kitchen),或者通过Carte服务进行部署运行,后续会单独进行讲解。
kettle提供了丰富的rest接口,若有web端管理需求的话,可以进行对接,具体接口可以参考官方文档。https://help.hitachivantara.com/Documentation/Pentaho/9.3/Developer_center/REST_API_Reference

四、组件详解
4.1 日志组件
从核心对象里面找到写日志组件,直接拉到右侧工作区域,或者直接双击写日志控件,也会跑到右侧工作区域。
我们在编辑转换文件或者作业文件需要调试时,就需要用到写日志组件。

- 在右侧工作区域双击组件/步骤或者右键编辑步骤即可进行编辑属性,如下图

属性:
步骤名称:可以自定义
日志级别:和平时写代码一样,选择合适的日志级别。
打印头:若勾选,打印日志结构为key=value形式,不勾选只有value。
Limit rows:是否日志输出行数限制。需要结合Nr of rows to print 进行设置。
Nr of rows to print:日志输出行数限制条数,设置为0时,输出一行,设置位1时,输出两行,以此类推。
写日志:可以输入自定义日志文字。
字段:选择打印到日志里面的字段。可以点击获取字段按钮。
- 添加一个输入组件 生产记录 设置好连线,连线在kettle 里面术语叫做跳,点击连线可以启用/禁用。
4.2 输入组件

- 点击工作区域左上角的运行按钮,弹出窗口点击启动,即可运行当前转化文件,在运行之前需要先保存文件。

- 运行日志截图

4.3 表输入
- 表输入属于输入类控件,其作用是从数据库中读取表数据。

属性:
步骤名称:可自定义。
数据库连接:可以点击右侧的新建按钮进行新建。
SQL:编写查询sql语句,也可以点击获取SQL查询语句按钮选择相应表生成sql语句。
Store column info in step meta data:选择这个选项可以使用存储在KTR中的缓存元数据,而无需建立数据库连接来查询表。注意:如果您使用Spark作为您的处理引擎,请必须选择此选项。
允许简易转换:选择此选项以启用简易转换算法。如果选择简易转换,则尽可能避免不必要的数据类型转换,这可以显著提高性能。
替换SQL语句里的变量:若勾选,SQL语句里面的变量如${ID} 会被替换。
从步骤插入数据:选择流入步骤,然后SQL里面的占位符?会被替换。注意 前置步骤里面的输出字段数要和占位符的数量一致。
执行每一行:和从步骤插入数据搭配使用,若前置步骤只有一条数据输出,则无需勾选,若前置步骤有多余一条数据输出,则需要勾选。
记录数量限制:0表示不限制,可以填写大于0的数字,比如填写2作用和sql遇见里面的limit 2一样。
读取变量:参数都可以在sql中用${var}或者%%var%%表示
- 点击新建按钮建立数据库连接。

- 填写连接名称,选择连接类型和连接方式,我这里使用的是mysql。注意 若出现找不到驱动类错误,需要把相应的驱动jar放到lib目录下,如mysql的驱动jar mysql-connector-java-8.0.20.jar

- 点击测试按钮测试数据库是否正确连接。

- 编辑写日志控件,设置要打印日志的字段,可以点击获取字段按钮获取所有字段,也可以删除不要打印的字段。

- 运行截图

- 设置字段值,替换表输入控件里面的占位符?


- 设置变量,替换sql语句中的$


4.4 kettle可以通过javascript代码调用外部jar
将外部jar放到lib目录下,重启spoon
调用外部static方法
var now = Packages.cn.hutool.core.date.DateUtil.now();
- static方法也可以采用new 方式进行调用

- 调用外部非static方法
var dateUtil = new Packages.cn.hutool.core.date.DateUtil();
var now = dateUtil.now();
4.5 kettle 字段选择
4.5.1 字段选择步骤是一个比较常用的控件,它的作用有以下几点:
选择字段,若输入有m个字段,可以从m个字段中选择n个字段,
0=<n<=m。删除字段,若输入有m个字段,可以从m个字段中删除n个字段,
0=<n<=m。重命名字段,比如某个字段名称为name,可以修改为newName,字段对应的值不变。
修改字段元数据类型,比如某个字段类型是string,值是纯数字,可以修改数据类型为number等。
配置字段长度和精度。
4.5.2 选择和修改字段

4.5.3 设置需要移除的字段

4.5.4 修改元数据,如长度、精度、格式化等

4.5.4.1 元数据
字段名称
表示需要改变元数据的字段的名称。可以通过【获取改变的字段】或直接使用键盘设置。默认值为空
改名成
表示字段改名后的目标名称,如果不希望改名,那么为空。默认值为空
类型
表示字段的数据类型。类型选项有:BigNumber、Binary、Boolean、Date、Integer、Internet Address、Number、String、Timestamp。默认值为空
长度
表示字段长度。默认值为空
精度
表示数字类型字段的浮点数的精确位数。默认值为空
Binary to Normal?
表示是否将字符串转换为数字数据类型,选项有是、否。默认值为空
格式
表示转换时,原始字段格式的可选掩码。有关公共有效日期和数字格式的信息,请参阅有关公共格式参考书。默认值为空
Date Format Lenient?
表示日期格式解析器是否是严格还是宽松的。选项有是、否。设置为“是”时,只接受严格有效的日期值;设置为“否”时,解析器会尝试把错误日期纠正为正确的日期。默认值为空
Date Locale
表示日期地区区域。为空时,以系统上默认日期区域编码设置。默认值为空
Date Time Zone
表示日期时区。为空时,以系统上默认日期日期编码设置。默认值为空
Lenient number conversion?
表示数字转换是否是宽松的。选项有是、否。设置为“是”时,将解析数字,直到找到一个非数字值,如破折号或斜杠,解析然后停止,不报告错误。当设置为“否”时,如果输入的数字无效,解析器将报告错误。默认值为空
Encoding
表示文本文件编码。为空时,以在系统上使用默认编码。从系统上提供的编码列表中选择。默认值为空
分组
表示数值分组符号,一般使用“,”英文逗号。默认值为空
货币符号
表示货币符号,例如“¥”“$”“€”等货币符号。默认值为空
4.6 kettle json输入
JSON输入步骤从JSON结构、文件或传入字段中提取相关字段,并输出行。
文件中解析json,具体操作如下图
选择json文件

- 设置输出字段

- 在解析json数组时,选择的字段需要是同一层级的,不然json输入控件会出错,如下

- 传入字段解析json,具体操作如下图
1)用生成记录步骤设置json字段的值为json字符串

2)josn输入步骤文件选项勾选源定义在一个字段里和从字段获取源选择json字段

- json结构数据解析
1)通过httpClient步骤获取天气预报信息,返回json数据放到result字段里面。

2)json输入步骤设置,如下图


4.7 表输出
4.7.1 kettle 表输出步骤的主要作用是将数据写入数据表
- 本示例是通过json输入控件解析json数据并且将数据写入数据表weatherinfo。

- json输入步骤,本次不做重点讲解。详情了解可以参考4.6。

- 表输出步骤。
> 1)步骤名称:可自定义设置。
>
> 2)数据库连接,下拉选项里面没有可用连接时,点击新建按钮进行设置。
>
> 3)目标模式:填写数据库名称。
>
> 4)目标表:填写表名称。
>
> 5)提交记录数量:当需要同步的数据量非常大时,可以设置每次批量数据提交事物,提高写入数据库性能。提交记录数量大于1时,需要配合主选项里面的使用批量插入一起使用。
>
> 6)裁剪表:在执行insert into 第一行数据之前执行truncate table 语句清空表数据。
>
> 7)忽略插入错误:选择可忽略所有插入错误,例如违反的主键。最多将记录20个警告。此选项不适用于批量插入。
>
> 8)指定数据库字段:此选项和数据库字段设置联合使用,可以自定义哪些字段插入到表中。
>
> 9)表分区数据:选择此选项可根据“分区”字段中指定的日期字段的值将数据拆分到多个表中。选择此选项后,数据将插入到表中,这些表的名称遵循<target table>_<date format>模式。在运行转换之前,必须手动创建这些表,以便在这些表中插入数据。有关日期格式的详细信息,请参阅每月分区数据/每天分区数据。
>
> 10)分区字段:指定要用于确定如何在多个表中拆分值的日期字段。此值用于生成要插入数据的日期表名称。
>
> 11)每个月分区数据和每天分区数据是互斥的,只能二选一,分区表需要自行创建哦,参考如下截图


> 12)使用批量插入:和上面提交记录数量联合使用。
>
> 13)表名定义在一个字段里面:和包含表名字段联合使用,动态指定插入数据的表名。
>
> 14)返回一个自动产生的关键字:和自动产生关键字段的字段名称联合使用,用于记录自增id主键字段。
>
> 15)SQL 按钮:可以设置创建目标表的sql语句。

> 16)插入的字段:可以设置哪些字段插入到数据表中,需要和指定数据库字段联合使用。


4.8 kettle switch/case、过滤记录、数值范围
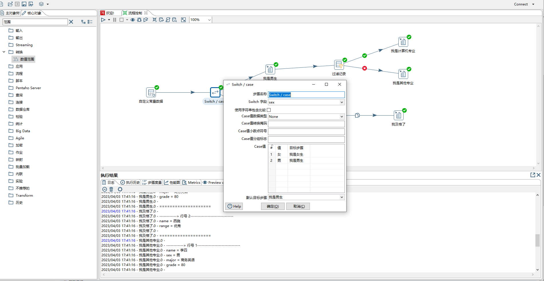
- java代码里面有if else 、switch-case等流程控制,kettle也有相应控件。下图便用到switch/case、过滤记录、数值范围控件。

- switch/case步骤
> 1)步骤名称:可自定义
>
> 2)switch字段:需要判断的字段,从前置步骤中选择
>
> 3)使用字符串包含比较:如果勾选效果和java里面的contains一样,否则是完全匹配
>
> 4)case值数据类型:选择kettle基本数据类型,如String,Integer等
>
> 5)case指:设置映射关系,如值为sex值为女时数据流向我是女生步骤
>
> 6)默认目标步骤:同java语言中switch/case 的default 选项

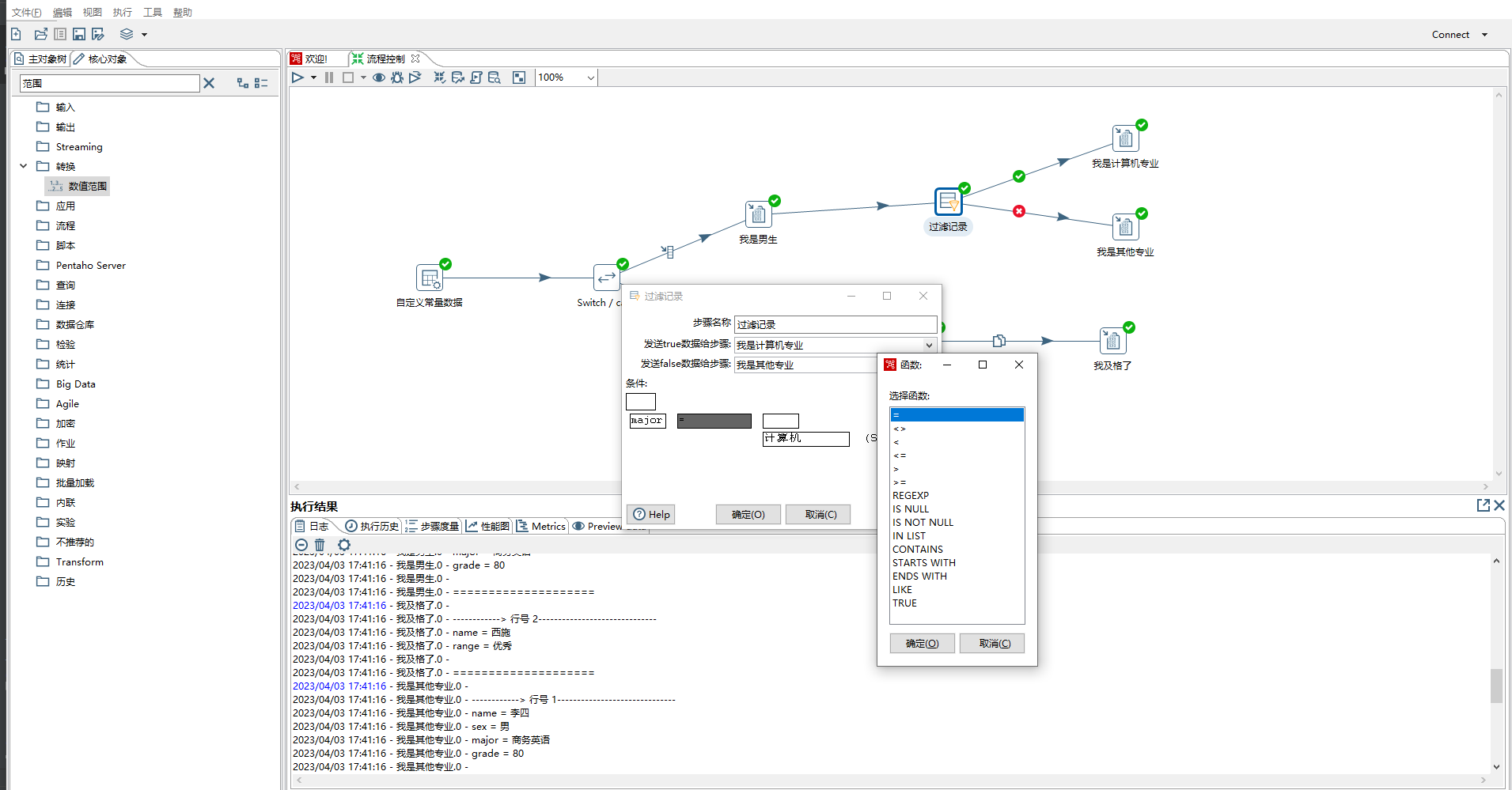
3、过滤记录 相当于java中的if-else
> 1)发送true数据给步骤:下面条件表达式结果为true时流向的步骤
>
> 2)发送false数据给步骤:下面条件表达式结果为false时流向的步骤
>
> 3)条件:可以设置为比较两个字段,如field1=field2,也可以设置比较一个字段和一个常量,如major=计算机


4、数据范围,根据范围进行统计分组,如下是根据grade 统计优秀、良好、不及格的学生,根据输出字段range 可以进行路由步骤

五、Kettle JavaScript 解析JSON
- json步骤虽然可以解析json数组,但是不够灵活。通过javascript步骤来解析json数组比较灵活,且可以按照需要组装数据流转到下个步骤。
步骤名称:可以自定义
Transform Scripts:当前步骤编写的javascript脚本
Transform Constants:重新定义的静态常量,用于控制数据行发生的情况。您必须为trans_Status变量指定一个常数值。要使用这些常量,必须首先在脚本开始时将trans_Status变量设置为CONTINUE_TRANSFORMATION,以便对正在处理的第一行进行变量赋值。否则,将忽略trans_Status变量的任何后续赋值。双击一个常量,将其添加到Java脚本窗格中。
bash#1.CONTINUE_TRANSFORMATION CONTINUE_TRANSFORMATION: 将当前行包括在输出行集中。 #2.SKIP_TRANSFORMATION SKIP_TRANSFORMATION:从输出行集中排除当前行,并继续处理下一行。 #3.ERROR_TRANSFORMATION ERROR_TRANSFORMATION:从输出行集中排除当前行,生成错误,并且不处理任何剩余行。 #4.ABORT_TRANSFORMATION ABORT_TRANSFORMATION:从输出行集中排除当前行,并且不会处理任何剩余行,但不会生成错误。(此常量不会显示在PDI客户端PDI客户端中,但可以在脚本中使用)Transform Functions:可以在脚本中使用的字符串、数字、日期、逻辑、特殊和文件函数。这些包含的函数是用Java实现的,执行速度比JavaScript函数快。每个函数都有一个演示其用途的示例脚本。双击该函数将其添加到Java脚本窗格中。右键单击并选择“示例”将示例添加到Java脚本窗格
Input Fields:当前步骤输入字段
Output Fields:当前步骤输出字段.
优化级别:1:JavaScript以解释模式运行。0:未执行任何优化。1-9:所有优化都已执行。9执行的优化最多,脚本执行速度更快,但编译速度较慢。默认值为9。
字段:设置输出元数据字段信息。
本事例用到的数据结构list为:[{"name":"a","age":"11"},{"name":"b","age":"22"}]],[{"name":"c","age":"33"},{"name":"d","age":"44"}]]


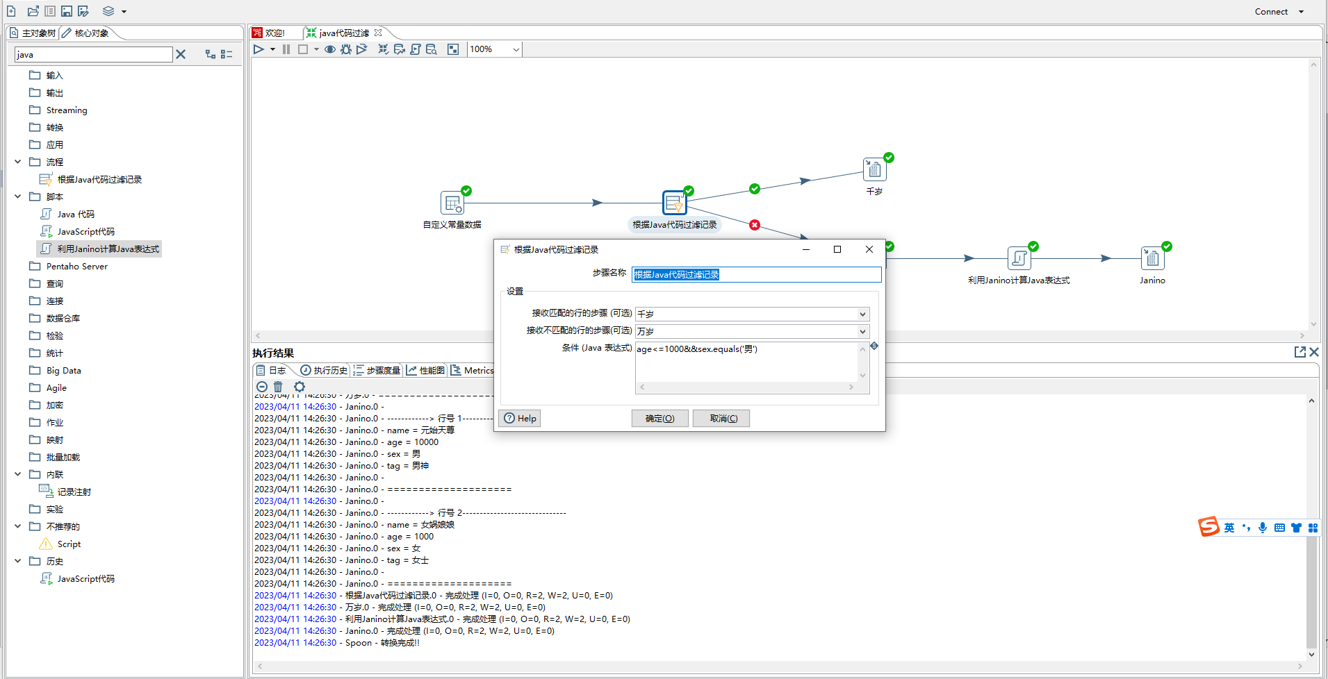
六、kettle java 代码过滤记录,利用Janino计算java表达式
- 下图通过简单的示例讲解了根据java代码过滤记录和利用Janino计算Java表达式两个组件。



- 根据java代码过滤记录
> 1)步骤名称:自定义
>
> 2)接收匹配的行的步骤(可选):下面条件(java表达式)执行结果为true时流转的步骤
>
> 3)接收不匹配的行的步骤(可选):下面条件(java表达式)执行结果为false时流转的步骤
>
> 4)条件(java表达式):java表达式

- 利用Janino计算Java表达式,主要作用是根据以后字段进行计算,然后返回新增字段或者覆盖原有字段。

七、kettle 字符串操作
7.1 字符串操作,有字段拼接,枚举值转换,计算器、字符串替换、字段拆分。
1、本次示例讲解一些常用的字符串操作,有字段拼接,枚举值转换,计算器、字符串替换、字段拆分。

2、输入元数据有firstName、secondName、sex、salary、englishName、others。


3、拼接字段步骤,其作用是把多个字段合并为一个新的字段
1)步骤名称:可自定义
2)Target Field Name:目标/新字段名称
3)Length of Target Field:目标/新字段数据长度
4)Separator:字段拼接在一起的分隔符,如逗号,分号等
5)Enclosure:一对可以包裹字段的字符串,如双引号,单引号等
6)高级:更多配置参考 https://pentaho-public.atlassian.net/wiki/spaces/EAI/pages/386803438/Concat+Fields

4、值映射步骤,其作用是处理枚举值转换
1)步骤名称:可自定义
2)使用的字段:从前一个步骤输入的字段中选取
3)目标字段名(空=覆盖):可以自定义哥目标字段,若为空,则替换原始字段的值
4)不匹配时的默认值:当输入的数据不匹配枚举列表时给出默认值设置
5)字段值:枚举转换列表设置

5、计算器步骤,其作用根据预设的一些规则对多个字段进行运算,本示例是将englishName字段值转成大写字母。

5、字符串替换步骤,其作用是和java里面的replace一样,本示例是通过正则表达式将数字替换为***

6、拆分字段步骤,其作用是将一个字段拆分为多个字段,本示例将others字段拆分为tel和address,类似java里面的split
1)步骤名称:可自定义
2)需拆分的字段:从输入步骤字段中选择
3)分隔符:比如常见的逗号,分号,空格等
4)用一对指定的字符串将字段括起来。如果要在字段中使用分隔符,请使用此选项。
5)更多配置参考https://help.hitachivantara.com/Documentation/Pentaho/9.3/Products/Split_Fields

八、kettle kafka生产者消费者
1、本节课讲解kafka生产者和消费者两个步骤。这两个组件可以实现数据实时同步(后续课程会讲解)。

2、kafka producer 步骤
1)step name:自定义名称
2)connection:选择Direct,然后Bootstrap servers:填写kafka地址ip+port格式,kafka集群中间逗号分隔
3)Client ID:自定义,标记客户端
4)Topic:从下拉列表中选择一个topic
5)Key field:在Kafka中,所有消息都可以进行键控,允许在默认路由方案中根据消息的键将消息分发到分区。如果不存在密钥,则消息将随机分布到分区。
6)Message field:发送的消息内容字段
7)Options:更多配置参考https://help.hitachivantara.com/Documentation/Pentaho/9.3/Products/Kafka_Producer

3、kafka 已经收到消息,如下图。

4、kafka consumer 步骤,可以从kafka中读取消息。

相关配置如下:
1)step name:自定义名称
2)Transformation:所选的子转换必须从“Get Records from Stream”步骤开始。
3)connection:选择Direct,然后Bootstrap servers:填写kafka地址ip+port格式,kafka集群中间逗号分隔
4)Topics:设置消费一个或多个topic
5)Consumer Group:输入您希望此使用者成为其成员的组的名称。每个Kafka Consumer步骤都将启动一个单独的线程进行消费。

6)子转换

九、kettle 映射(子转换1)
1、kettle 里面的映射和java代码里面的封装是一个概念,就是将一个可复用的模块单独抽离为公共模块供其他模块引用,用到的步骤或者组件如下

2、构建子映射,子映射需要用到映射输入规范和映射输出规范两个组件,相当于输入和输出参数,如下图所示



3、本示例是计算两个数字的加和,用到了计算器步骤,如下图所示

4、主流程,主流程中Simple mapping 步骤需要引用子映射步骤。

1)步骤名称:可自定义
2)转换:点击browse 按钮选择子转换
3)输入:输入参数设置,可以点击字段映射按钮就行详细设置
4)输出:输出参数设置



十、kettle 映射(子转换2)
1、上节讲的子映射里面只有一个转换(类似一个java类里面只有一个公共方法),本次讲解的有两个,实际上可以有任意多个(一个java类里面有多个公共方法)。两个转换分别计算x+y和x*y。

2、命名参数:定义一些变量传递到子转换里面。

3、输入
1)Available inputs 可以点击加号增加多个输入,本示例有两个输入,分别是生成记录和生成记录2。
2)是否为主数据路径:当只有一个输入时,勾选此选项。
3)输入原步骤名(如果只有一个前驱步骤,该项可以为空):选择一个前驱步骤。
4)子转换里的“映射输入接口”步骤名:选择一个映射输入规范。
5)设置前驱原字段名和子映射字段名映射关系。

4)输出:
1)Available outputs 可以点击加号增加多个输入,本示例有两个输出,分别是映射输出规范和映射输出规范2。
2)是否为主数据路径:当只有一个输出时,勾选此选项。
3)子转换里的“映射输出接口”步骤名:选择一个映射输出规范。
4)输出目标步骤名(如果只有一个后继步骤,该项可以为空):选择一个后继步骤。
5)设置子映射字段名和后继步骤字段映射关系。



十一、ransformation executor
Transformation executor步骤是一个流程控件,和映射控件类似却又不一样。
1、子转换需要配合使用从结果获取记录和复制记录到结果两个步骤,而子映射需要配合映射输入规范和映射输出规范使用。
如下子转换实现的功能是计算x+y的值

2、从结果获取记录
1)步骤名称:自定义
2)字段:设置从主流程获取的字段,字段名称需要和主流程传递的字段名称一致,这点和映射步骤是不一样的,映射步骤不要求传递字段一致。

3、复制记录到结果步骤,无需进行任何设置。

4、Transformation executor 步骤
1)step name:自定义名称
2)transformation:点击browse...按钮选择自转换
3)${Internal.Entry.Current.Directory} 表示当前转换的文件目录
4)更多设置参考官网 https://help.hitachivantara.com/Documentation/Pentaho/9.2/Products/Transformation_Executor



十二、kettle Metadata Injection
1、Metadata Injection 类似于java里面的模版,设置通用的模版,通过输入不同的数据,得到不同的结果。本示例演示两个字段拼接成一个新字段。
2、设置模版,设置模版时,只需要根据自己的需要拉取一些控件,以及设置控件之间的关系,无需设置控制的具体属性,有个前提用到的控件需要支持元数据注入。
3、控件是否支持元数据注入,可以通过点击控件查看是否有针头标记,如下图

4、设置模版,模版里面有些默认值是可以设置的,如Concat fields控件中的Separator属性。


5、设置模版参数,也就是给模版控件(Concat fields控件)设置数据源,目标字段,待拼接字段等属性。设置哪些属性,根据个人需要。







6、ETL metadata injection 控件设置

Inject Metadata 选项卡中双击行设置相应属性。

Options 选项卡,设置数据源和目标接收控件。
